EAN-Codes mit AddOn für die Kasse

<< Hier KLicken um eine Inhaltsübersicht anzuzeigen >>

Navigation:  Warenwirtschaft > FAQ Fragen und Antworten >

EAN-Codes mit AddOn für die Kasse

Frage:

Wie funktioniert die Einstellung der EAN-Codes mit AddOn für die Kasse?

Diese Einstellung wird benötigt, da sich der EAN bei dieser Anforderung aus einem 8-stelligen EAN + 5-stelligen Preis zusammensetzt.

 

Antwort:

Zunächst müssen die EAN-Formate definiert werden.
 

Wichtig:

Diverser Artikel

Der Artikel muss als diverser Artikel gekennzeichnet sein!

Artikelstamm Menü "Bearbeiten > Optionen/Parameter > Diverser Artikel"

 

1. Öffnen Sie die vorgelagerte Auswahl Artikelstamm Menü "Einstellungen > EAN-Formate".

 

 

2. Rufen Sie hier den Menüpunkt "Eigenschaften" auf.

 

 

In den EAN-Gundeinstellungen muss die EAN8-ADDON LÄNDERZIFFER eingetragen werden, z.B. Beispiel "2 0", die "2" ist vorgegeben, die zweite Ziffer kann frei eingegeben werden, voreingestellt ist hier die "0". Speichern Sie die Eingaben mit [F10].

3. Legen Sie nun in der Auswahltabelle der EAN-Formate mit [F3] ein neues EAN-Format an, dabei sind folgende Felder zu beachten:

 

 

ART

Wählen Sie hier "1 Internes Format".

 

LÄNDERNUMMER

Tragen Sie hier

die vorher festgelegte Länderkennzahl "20" ein.

 

Für die Artikelnummerngenerierung sind weiterhin folgende Werte einzutragen:

 

ARTIKELNUMMER ART POS | LEN

Hier verwenden wir im Beispiel das Feld BESTELLNUMMER (8343 mit der Länge 5) aus dem Artikelstamm (es kann jedoch jedes beliebige Feld verwendet werden, welches Zahlen enthält).

 

ADDON

Wählen Sie hier "1 EAN8 - Preis 5stellig".

 

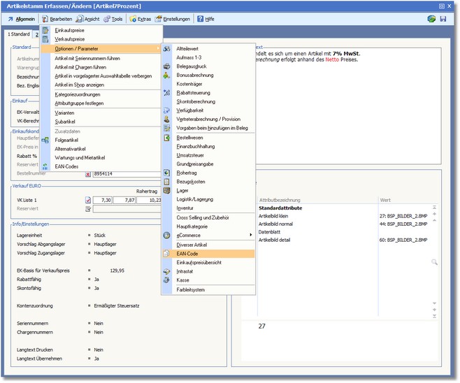
4. Speichern Sie Ihren Eingaben und rufen Sie nun im Artikelstamm den Menüeintrag "Bearbeiten > Optionen/Parameter > EAN-Code" auf.
 

 

5. Tragen Sie im Feld EAN-FORMAT nun den Wert "1" ein und bestätigen Sie mit [RETURN].

 

 
Der EAN-Code wird nun generiert und im Feld EAN-CODE eingetragen. Dabei handelt es sich um einen EAN8-Code.
Dieser wird nun auch in der Auswahltabelle der EAN-Codes für den Artikel angezeigt (Artikelstamm Menü "Bearbeiten > EAN-Codes").
 
2089

 

6. Nun können mit dem Artikel Barbelege erfasst werden. Scannen Sie nun in BüroWARE Kasse einen Artikel mit EAN-Code ein.
 

 
Die ersten 8 Stellen enthalten den im Artikel hinterlegten EAN8-Code, die nächsten 5 Stellen enthalten den Preis, hier im Beispiel 390 : 100, also 3,90 €.

7. Bestätigen Sie nun die Eingabe mit [RETURN], wird der Artikel erkannt und automatisch dieser Preis eingesetzt.