|
<< Hier KLicken um eine Inhaltsübersicht anzuzeigen >> Navigation: Warenwirtschaft > Extras > Ausfuhr/AES-Anbindung > Beleggruppen |
Damit Belege und Artikelpositionen für die Zollabwicklung exportiert werden können, muss die Beleggruppe (WA-R und WA-L sind möglich) als AES-exportfähig gekennzeichnet sein (DBK30_1753_1="J").
So können Sie eine Beleggruppe als AES-fähig kennzeichnen:
1. Rufen Sie den Designer über die Combo Box des Front Office auf.

2. Klicken Sie im Designer mit der Maus im Hauptmenü auf "Einstellungen > Beleggruppen".

Das Programm öffnet die vorgelagerte Auswahl der Beleggruppen.

3. Wählen Sie in der vorgelagerten Auswahltabelle der Beleggruppen die Zielbeleggruppe, welche Sie als AES-fähig kennzeichnen möchten und klicken Sie mit der Maus auf den Button <Bearbeiten>, um den Dialog "Erfassen/Ändern Beleggruppen" aufzurufen.
Das Programm öffnet den Dialog "Erfassen/Ändern Beleggruppen".
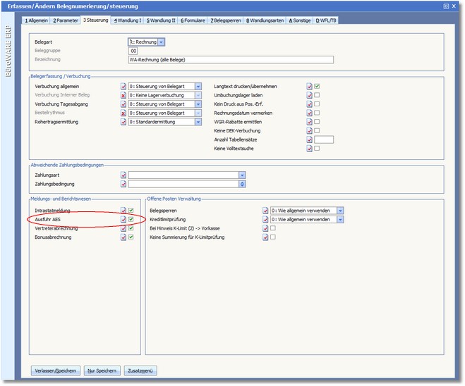
5. Aktivieren Sie hier die Karteikarte "3 Steuerung".

6. Aktivieren Sie den Status des Feldes AUSFUHR AES.
7. Speichern Sie die vorgenommenen Änderungen mit [F10] und verlassen Sie den Designer.