Die Karteikarte "Allgemein"

<< Hier KLicken um eine Inhaltsübersicht anzuzeigen >>

Navigation:  Warenwirtschaft > Stammdaten > Konditionen > Adress/Warengruppen >

Die Karteikarte "Allgemein"

Die Adress/Warengruppenkonditionen werden nicht mehr für die Warengruppe, sondern für die Konditionswarengruppen hinterlegt. Zur Steuerung der Rabattfindung stehen folgende Felder zusätzlich zur Verfügung:

 

 

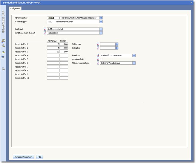
ADRESSNUMMER

Für die Erfassung der Kondition wird in diesem Feld die Adressnummer des Kunden eingetragen, für den die Kondition hinterlegt werden soll. Mit der [F5]-Taste oder einem Mausklick auf die Pfeiltaste können Sie die Auswahltabelle der Adressdaten öffnen, die Adresse suchen und die Adressnummer in das Feld übernehmen.

 

WARENGRUPPE

Mit der [F5]-Taste haben Sie über dieses Feld Zugriff auf die vorhandenen Warengruppen. In der Tabelle können Sie eine Warengruppe auswählen. Der oben angegebene Kunde erhält nun auf alle Artikel dieser Warengruppe die in dieser Kondition hinterlegten Mengenrabatte.

 

STAFFELART

In diesem Feld legen Sie über eine Schlüsselzahl fest, ob der Rabatt nach einer Mengen- oder Umsatzstaffel ermittelt wird. Mit der [F5]-Taste oder einem Klick auf die Pfeiltaste können Sie aus folgenden Optionen auswählen und die Schlüsselzahl in das Feld übernehmen:

 

0 = Mengenstaffel

1 = Umsatzstaffel Leitwährung

 

KONDITIONS-WGR-RABATT

Wurde in einer Warengruppe mehr als eine Konditionswarengruppe eingetragen, können Sie hier festlegen, wie die ermittelten Rabatte verarbeitet werden sollen. Mit der [F5]-Taste oder einem Klick auf die Pfeiltaste können Sie aus folgenden Optionen auswählen und die Schlüsselzahl in das Feld übernehmen:

 

1  Ersetzen

Die Rabatte werden nacheinander ersetzt. Der Rabattsatz der letzten Konditionswarengruppe wird als Globalrabatt verwendet.

 

Beispiel:

Konditionswarengruppe 1

> Rabattfindung 10 %

Konditionswarengruppe 2

> Rabattfindung 20 %

Konditionswarengruppe 3

> Rabattfindung 15 %

Der gültige Globalrabattsatz ist 15 %

 

2  Additiv

Die Rabatte werden addiert. Der Globalrabatt ist die Summe aus den ermittelten Rabatten in der Kette.

 

Beispiel:

Konditionswarengruppe 1

> Rabattfindung 10 %

Konditionswarengruppe 2

> Rabattfindung 10 %

Konditionswarengruppe 3

> Rabattfindung 5 %

Der gültige Globalrabattsatz ist 25 %

 

3  Degressiv

Die Rabatte werden nacheinander degressiv verarbeitet. Der Grundwert für die Rabattsätze in der Kette ist immer um den Rabattsatz des vorangegangenen Rabatts vermindert.

 

Beispiel:

> Grundwert 100

Konditionswarengruppe 1

> Rabattfindung 10 %

> Grundwert 90

Konditionswarengruppe 2

> Rabattfindung 10 %

> Grundwert 81

Konditionswarengruppe 3

> Rabattfindung 5 %

> Grundwert 76,95

Der gültige Globalrabattsatz ist 23,05 %

 

Anmerkung:

- Es gelten immer die Parameter der ersten Konditionswarengruppe, die der Warengruppe zugeordnet ist.

- Die Mengen- bzw. Umsatzermittlung erfolgt nach der Hauptwarengruppe.

 

Konditionsbeispiel:

Artikel der Warengruppe 240 werden ab einer Menge von 5 Stück mit 5% rabattiert, auf Artikel der Warengruppe 250 wird generell ein Rabatt von 10% gewährt. Die Hauptwarengruppe der Warengruppe 240 und 250 ist die Warengruppe 200. Kauft der Kunde in dieser Warengruppe 200 insgesamt 100 Artikel, erhält er einen zusätzlichen Rabatt in Höhe von 3.5% (degressiv).

 

Warengruppenstamm:

1. WGR: 240

Hauptwarengruppe

> 200

Konditionswarengruppe 1

> 200

Konditionswarengruppe 2

> 240

 

2. WGR: 250

Hauptwarengruppe

> 200

Konditionswarengruppe 1

> 200

Konditionswarengruppe 2

> 250

 

Adress/Warengruppenstamm:

1. Warengruppe 200 > ab Menge 100

mit 3,50%

2. Warengruppe 240 > ab Menge 5

mit  5,00%

3. Warengruppe 250 > ab Menge 1

mit 10,00%

 

GÜLTIG VON/GÜLTIG BIS

Wenn Sie die Kondition auf einen bestimmten Zeitraum begrenzen wollen, können Sie in diesen Feldern eintragen, von welchem Datum an und bis zu welchem Datum die Kondition gelten soll. Mit der Funktionstaste [F5] oder einem Klick mit der Maus auf die Pfeiltaste können Sie einen kleinen Kalender aufrufen, das Datum auswählen und mit einem Doppelklick in dieses Feld übernehmen.

 

AB MENGE (1 bis 10 ) / RABATT (1 bis 10)

Es stehen Ihnen insgesamt 10 Mengenstaffeln zur Verfügung. Zu jeder Mengenstaffel können Sie einen Warengruppenrabatt festhalten.

 

PREISLISTE

In diesem Feld können Sie die Preiskategorie für Artikel dieser Warengruppe einstellen. Mit der [F5]-Taste oder einem Klick mit der Maus auf die Pfeiltaste können Sie aus folgenden Preiskategorien auswählen und den Schlüssel in das Feld übernehmen:

 

0 = Gemäß Kundenstamm

1 = Verkaufspreis 1

2 = Verkaufspreis 2

3 = Verkaufspreis 3

4 = Verkaufspreis 4

5 = Verkaufspreis 5

6 = Verkaufspreis 6

E = Einkaufspreis

D = Durchschnittlicher EK

L = Letzter EK

 

Anmerkung:

Adress/Warengruppen werden in der Regel für Kunden genutzt. Für die Abbildung von Lieferanten Rabattgruppen sollte das Modul "Preispflege Standard" eingesetzt werden.

 

KUNDENRABATT

Aktivieren Sie den Status dieses Feldes, wenn bei Anwendung der Kondition ein eingetragener Kundenrabatt zusätzlich gewährt werden soll.

 

AKTIONSVERARBEITUNG

Hier können Sie einstellen, wie Aktionspreise in Zusammenhang mit dieser Kondition verarbeitet werden sollen. Mit der [F5]-Taste oder einem Klick mit der Maus auf die Pfeiltaste können Sie aus folgenden Optionen auswählen:

 

0 = Keine Verarbeitung

Aktionspreise werden nicht berücksichtigt, es gilt die Adress/Warengruppenkondition.

 

1 = Aktion ist übergeordnet

Es gilt immer der Aktionspreis.

 

2 = Aktion ist nachgeordnet

Aktionspreise werden nicht berücksichtigt, es gilt die Adress/Warengruppenkondition.

 

3 = Günstigster Preis

Es gilt der Preis, der von beiden am günstigsten ist (entweder der Adress/Warengruppenpreis oder der Aktionspreis).

 

 


Verfügbare Tasten und Buttons:


 

<Verlassen/Speichern>