Schablonen anlegen und ändern

<< Hier KLicken um eine Inhaltsübersicht anzuzeigen >>

Navigation:  Finanzbuchhaltung > Laufende Vorgänge > Stapelbuchungen > Die Karteikarte "Schablonen" >

Schablonen anlegen und ändern

 

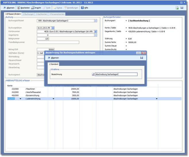
So können Sie eine Buchungsschablone anlegen:

So können Sie eine Buchungsschablone ändern:

So können Sie eine Buchungsschablone löschen:

So können Sie eine Buchungsschablone anwenden: